思考题
1. VLAN打标签的协议是什么?帧格式有哪些字段组成?各有什么作用?(简答即可)
2. 交换机在划分了VLAN以后通信过程有什么特点?
3. VLAN的划分方法有哪些?
4. Access端口收发数据帧时有什么特点?
5. 交换机的access端口、trunk端口、hybrid端口工作时
a) 收数据时的工作主要是:首先判断要不要给数据帧打标签,然后在判断是否放行数据帧进入交换机。
b) 发数据时的主要工作就是:首先判断是否放行,然后判断是否要剥掉数据帧的标签,然后将数据帧发出去。
请针对access端口、trunk端口、hybrid端口分别总结说明收发数据时,依据什么端口的什么属性执行上述任务?回答问题时请按照上述收发过程分开讨论。
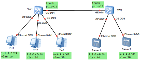
6. VLAN配置题:如图所示,要求PC1只能访问server1,PC2只能访问server2,PC3只能访问server1和server2,其他设备间不能互访,要求sw1和sw2之间链路必须如图配置。
a) 请在eNSP上完成配置,写出配置命令,并测试是否达到实验要求。
b) 请问在sw1和sw2之间链路上,哪些VLAN的数据帧是打标签的,哪些是没有打标签的?
c) pvid=10在收发数据时有什么作用?

第6题配置思路:
SW1:
G0/0/2:hybrid,pvid=10,tag=?,untag=10,40
G0/0/3:hybrid,pvid=20,tag=?,untag=20,50
G0/0/4:hybrid,pvid=30,tag=?,untag=30,40,50
G0/0/1:
① hybrid,pvid=,tag=10,20,30,40,50,untag=
② trunk,pvid=,allow=10,20,30,40,50
SW2:
G0/0/1:
① hybrid,pvid=,tag=10,20,30,40,50,untag=
② trunk,pvid=,allow=10,20,30,40,50
G0/0/2:hybrid,pvid=40,tag=?,untag=10,30,40
G0/0/3:hybrid,pvid=50,tag=?,untag=20,30,50

