酶的共价修饰调节
上一节
下一节
三、酶的化学修饰调节
★酶的特定基团与某种化学基团共价结合,改变酶活性的现象称化学修饰调节(chemical modification)
★酶的共价修饰需要特定酶的催化,修饰基团也可在特定酶的催化下去除,因此可逆
★常见的修饰方式有:
· 磷酸化与去磷酸化(phosphorylation & dephosphorylation)
· 甲基化与去甲基化
· 腺苷化与去腺苷化
· ……
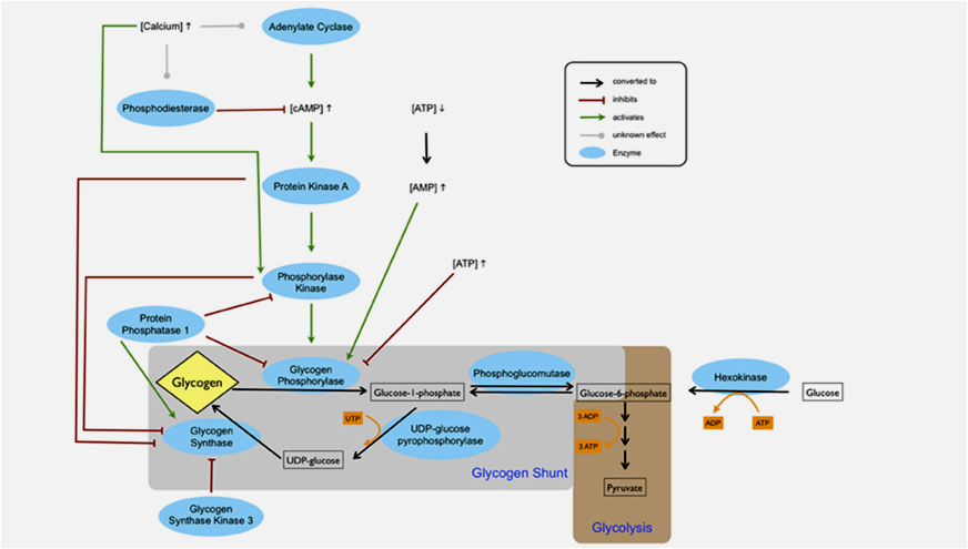
蛋白激酶与磷蛋白磷酸酶
★激酶(kinase)是催化底物分子磷酸化的酶
★蛋白激酶(protein kinase)是催化蛋白分子磷酸化的酶
★磷酸化发生在蛋白分子的 Ser、Thr 或 Tyr 羟基上
★磷蛋白磷酸酶(phosphoprotein phosphatase)可催化磷酸酯键的水解,完成去磷酸化

蛋白激酶与磷蛋白磷酸酶
★糖原磷酸化酶(glycogen phosphorylase)是分解糖原的酶
★磷酸化酶激酶(phosphorylase kinase)可激活之
·b 型:无活性
·a 型:有活性
蛋白磷酸化的级联放大作用


